Vouchers > journal entry
To make a new voucher click on new at the top, choose the type of the voucher whether it’s Journal, Debit note, Credit note or any other type, fill in the reference number in “Ref”, the date will be the date of the day, you may write an explanation of the voucher in the narration field, by Enabling the allocation tag, you may choose any outlet or the call center you need.
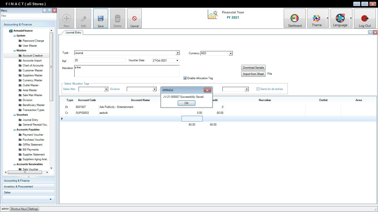
In the grid at the bottom you can choose the account name and then press “Tab” on the keyboard, once you press on tab, you will notice the account code has appeared, you may continue filling the rest of the grid, if you finished the voucher and clicked on save, a window with the name & sequence of the voucher will appear ex:
“JV” is a journal voucher since the type was a journal, “21” is the financial year, “000007” is the sequence of the voucher.
Edit:
You can also edit the vouchers from journal entry by clicking on edit at the top, note that you should do this once you come to the screen of journal entry, a green box will appear at the top of the screen you can choose the voucher you need to edit and start editing, note that if the voucher was approved already, you will not be able to edit it, however you can do so if it was still not approved.


